Checkmk
to checkmk.com

1. Introduction

Checkmk enables you to comprehensively monitor Microsoft SQL Servers (abbreviated to 'MSSQL' in the following). A complete list of all available check plug-ins can be found in our Catalog of check plug-ins.

To be able to monitor the databases, you will also need the mk-sql agent plug-in in addition to the Checkmk agent. As of Checkmk 2.3.0, this agent plug-in is also able to monitor databases on remote systems. This refers to MS-SQL databases on your own remote servers — not those of arbitrary cloud providers! Exception: Microsoft Azure SQL databases are explicitly supported. No additional software is required on either the Checkmk or the database server.

The only mandatory requirement for using mk-sql is that the TCP/IP protocol is activated in the SQL server network configuration. If TCP/IP is not permitted or otherwise allowed in your MSSQL server environment, you must use the legacy agent plug-in mssql.vbs until further notice.

2. Setting up an account for monitoring

The agent plug-in requires access to your MSSQL instances. As a rule, it is clear — long before the monitoring team arrives — what such access can or may look like.

2.1. Set up a user / use an account

Linux
Windows
Linux

Creating a user for the monitoring

You will need a user who can connect to your MSSQL instance. This user requires at least the following permissions:

  • Connect SQL

  • Connect any database

  • View server state

Apart from these permissions, it is up to you or your organization how such a user can or must be created.

You can use a local user for testing purposes. If there is no corresponding user on your MSSQL server or in your instance, you can create one on your Linux system via the command line:

In the following example, this is being done for the user checkmk:

user@host:~$ sudo adduser --system checkmk --ingroup sudo
Copy command(s) to clipboard
Successfully copied command(s) to clipboard!
Write access to clipboard has been denied!

Follow the prompts to assign a password, etc.

Then:

mssql> USE master;
      GRANT CONNECT SQL TO checkmk;
      GRANT CONNECT ANY DATABASE TO checkmk;
      GRANT VIEW SERVER STATE TO checkmk;
      GO
Copy command(s) to clipboard
Successfully copied command(s) to clipboard!
Write access to clipboard has been denied!
Windows

2.2. Setting up the connection manually

If you use CRE Checkmk Community or do not want to use the Agent Bakery of the commercial editions, set up the communication manually.

For the rest of this description, we assume that the agent for Linux resp. Windows monitoring has already been installed on the host.

Creating a configuration file

Linux
Windows
Linux

On the Linux host, create an mk-sql.yml file in the directory specified below:

/etc/check_mk/mk-sql.yml
---
mssql:
  main:
    authentication:
      username: checkmk
      password: checkmkPW
      type: sql_server
Copy file content to clipboard
Successfully copied file content to clipboard!
Write access to clipboard has been denied!

If you are running multiple MSSQL instances with different usernames and passwords on the host, add the details of the instances to the yml file accordingly. Your yml file could then look like this, for example:

/etc/check_mk/mk-sql.yml
---
mssql:
  main:
    authentication:
      username: checkmk
      password: checkmkPW
      type: sql_server
    instances:
    - sid: myInstance1
      auth:
        username: myUser1
        password: 123456
        type: sql_server
    - sid: myInstance2
      auth:
        username: myUser2
        password: 987654
        type: sql_server
Copy file content to clipboard
Successfully copied file content to clipboard!
Write access to clipboard has been denied!
Windows

Installing the agent plug-in

The mk-sql plug-in can be found…​

Linux
Windows
Linux

…​in Checkmk Community under Setup > Agents > Linux and in the commercial editions …​under Setup > Agents > Windows, Linux, Solaris, AIX > Related > Linux, Solaris, AIX files:

Selection of the agent plug-in in Checkmk.

Download the mk-sql file and place it on the Linux host in the /usr/lib/check_mk_agent/plugins/ directory.

Windows

Configuring services

Now that you have installed and configured the agent plug-in, you can perform a service discovery for this host. The following screenshot shows only a selection of the services that can be found:

“Excerpt of the service discovery.”

2.3. Extended configuration

Asynchronous execution of the agent plug-in

The agent plug-in for monitoring MSSQL can — like so many others — be executed asynchronously, for example to take account of the longer runtimes of large MSSQL instances.

Linux
Windows
Linux

To execute the agent plug-in asynchronously under Linux, edit the configuration of the plug-in and add a cache_age line to the main section:

/etc/check_mk/mk-sql.yml
mssql:
  main:
    authentication:
      username: myuser
      password: mypassword
      type: sql_server
    cache_age: 300
Copy file content to clipboard
Successfully copied file content to clipboard!
Write access to clipboard has been denied!

For detailed instructions on how to run agent plug-ins asynchronously on a Linux host, see the article on the Linux agent.

Windows

3. Further configuration options in Checkmk

3.1. Configuring threshold values

Monitoring connections

You can specify your own threshold values for the utilization of the maximum number of simultaneous connections specified by MSSQL, as these are much more dependent on the structure of your MSSQL instance than with other services. You can set up the corresponding threshold values in no time at all using a rule from the MSSQL Connections rule set.

“Setting the upper threshold values for active connections.”

Monitoring file sizes

You can also define threshold values for the sizes of individual files in MSSQL. To do this, use the MSSQL datafile sizes rule set.

“Setting the sizes of files in use.”

4. Configuration via the Agent Bakery

CEE The setup has been very simplified in the commercial editions using the Agent Bakery, as syntax errors in the configuration files are avoided and customizations to suit changing environments can be made easily. The main difference to a manual installation is that you only have to work on the MSSQL host via the command line if you want to make special MSSQL-specific configurations.

For the initial setup it is sufficient to create a corresponding rule in the Agent Bakery. You can find the rule set under Setup > Agents > Windows, Linux, Solaris, AIX > Agent rules. There search for mssql in the search field:

The rule ‘Microsoft SQL Server (Linux, Windows)’ in the agent rules.

4.1. Setting up the agent rule

Linux
Windows
Linux

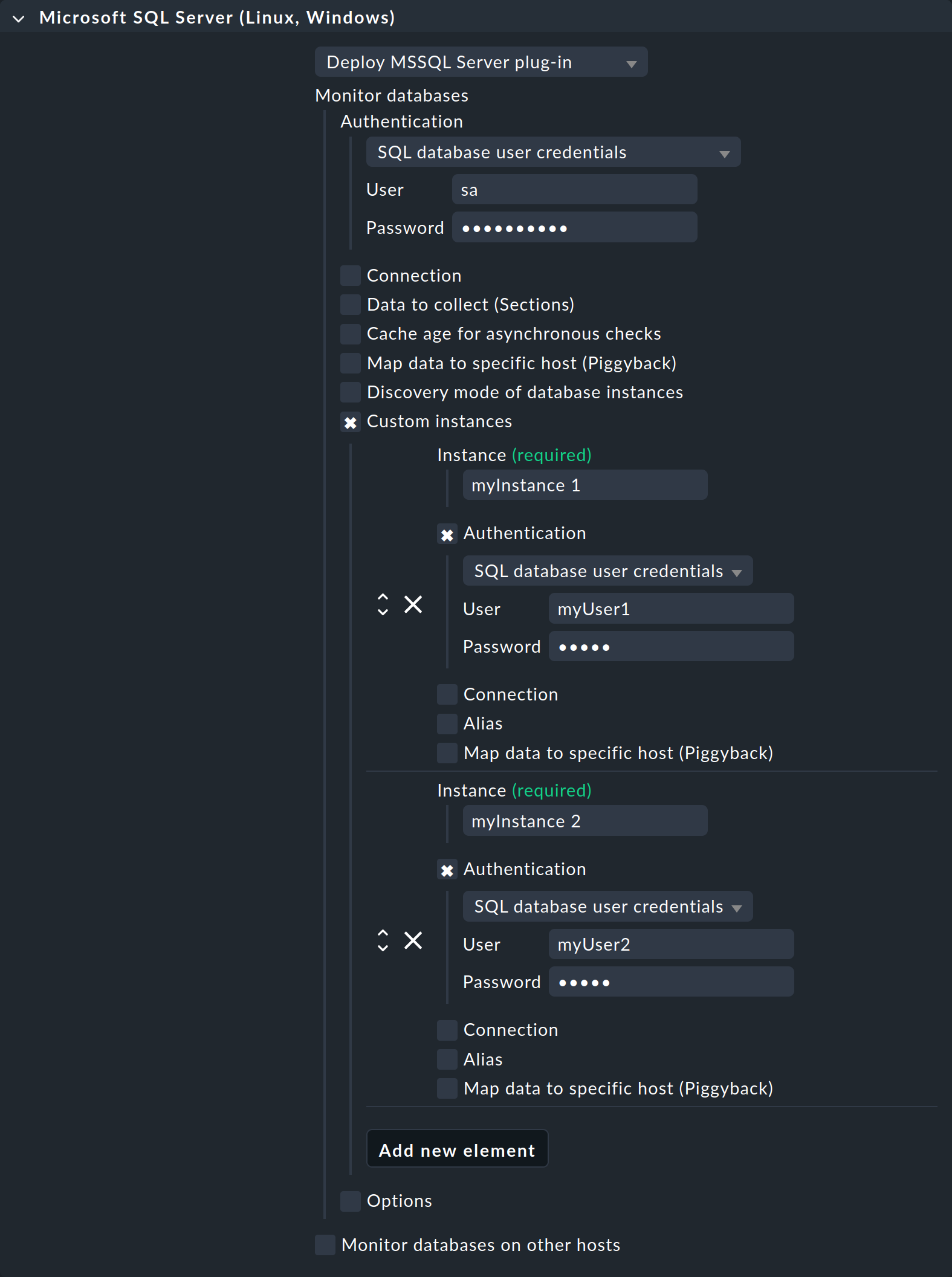
Under Authentication select the SQL database user credentials option.

“Possible settings for the MSSQL server in the Agent Bakery.”

Then enter the Login name in the User field and add the corresponding Password. For the Connection, add the Host name.

If you are running multiple MSSQL instances with different usernames and passwords on the host, select the Custom instances option. Use Add new element to access the details for the first — and then each additional — instance to be monitored. Enter the access data for each instance here, as described above.

“Multiple MSSQL instances in the Agent Bakery rule.”
Windows

4.2. Further options

With the settings you have just made, you first create a simple agent for monitoring your MSSQL instance, which is located directly on the host. All available data is evaluated directly in Checkmk and this should be sufficient for a typical case scenario. However, if your organization has a more complex MSSQL environment, there are further options, both for monitoring the database on the same host and for monitoring it on a remote host. These options are basically the same for both connection types.

Option Description

Connection

If you need more specific connection data for the general connection to the MSSQL server, you can specify this here.

Data to collect (Sections)

Here you can restrict by section which data should be collected and whether it should be collected synchronously or asynchronously.

Cache age for asynchronous checks

You can change the cache period in seconds for the previously defined asynchronous checks.

Map data to specific host (Piggyback)

Piggyback data can be assigned to a host, regardless of the actual source. For example, the SQL information can be separated from the data of the underlying Windows server.

Discovery mode of database instances

Settings for the search in the instance.

Custom instances

In addition to the general settings for accessing your MSSQL server, you can also define your own settings for specific instances here.

Options

The maximum number of parallel SQL server connections can be set here.

5. Diagnostic options

5.1. Possible errors and error messages

Error message: Failed to gather SQL Server instances

Check whether the TCP/IP connection has been configured and is working properly.

6. Files and directories

6.1. On the MSSQL host

Linux
Windows
Linux
File path Description

/usr/lib/check_mk_agent/plugins/

Directory for storing the agent plug-ins.

/etc/check_mk/mk-sql.yml

Configuration file for the agent plug-in.

Windows

6.2. On the Checkmk server

File path Description

~/share/check_mk/agents/windows/mk-sql.exe

The agent plug-in to be copied to your Windows hosts in order to monitor MSSQL there.

~/share/check_mk/agents/linux/mk-sql

The agent plug-in to be copied to your Linux hosts to monitor MSSQL there.


Last modified: Mon, 15 Dec 2025 20:05:01 GMT via commit 41f131c74
On this page